Guidelines

This guideline demonstrates how to use this site and Robotic HomeLab kit..

This site is dedicated to the Practical Robotics and Microcontroller theory and practice including practical toolkit: Robotic HomeLab.

When using Robotic HomeLab kits, first owner should register himself in this site and claim supervisor rights.

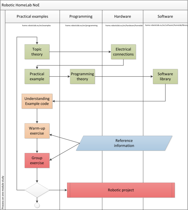
The site has several sections (menu on the left) which are intended to use directly on the teaching process. Following schematics describes which section (top division) is applied in sequence when introducing new topics to students.

Additional material can be found in following links:

Robotic HomeLab II

Robotic HomeLab owner has 3 month free access to DistanceLab environment Robotic HomeLab II testbed. Claim your permissions from lab owner. See video how it works.

See more about:

en/guide.txt · Last modified: by 127.0.0.1
CC Attribution-Share Alike 4.0 International
www.chimeric.de Valid CSS Driven by DokuWiki do yourself a favour and use a real browser - get firefox!! Recent changes RSS feed Valid XHTML 1.0